Denna artikel beskriver budgetmodulen i Next Project med dimensionerna Aktivitet och Läge aktiverade. Artikeln går igenom budgetflikens uppbyggnad, kolumnernas funktioner samt de verktyg som finns tillgängliga för att skapa, redigera och hantera produktionsbudgeten för ett projekt. Läsaren får en detaljerad översikt över hur kostnader kan brytas ned och grupperas med hjälp av dimensionerna Konto, Aktivitet och Läge.
Observera att denna artikel visar Next budgetmodul med dimensionerna Aktivitet och Läge aktiverat.
I Next kan du skapa, redigera och följa upp din produktionsbudget för ett projekt. Budgeten är uppdelad i en kostnads- och intäktsflik, och kostnaderna kan delas upp i dimensionerna Konto, Aktivitet och Läge.
Budgetfliken, kostnadsvyn — notera kolumnerna för justering och produktionsbudget.
Budgetfliken
I budgetfliken hittar du ett antal kolumner som var och en har en specifik funktion. Här är en översikt:
Notis-lapp |
Möjlighet att göra en anteckning på den rad du befinner dig på, till exempel för intern information. |
Kontonr. |
Kontonummer för kostnad. Ett kontonummer från Next kontoplan. Kan matchas med ett annat konto genom Kalkylimporten. Detta är en obligatorisk dimension. |
Kontonamn |
Beskrivning av kontonumret. |
Aktivitet |
En valfri dimension för kostnad. Används för att bryta ner och gruppera kostnader. Kan läggas till genom importer, manuellt på projekt eller från standardaktivitetsregistret. |
Läge |
En valfri dimension för kostnad. Används för att bryta ner och gruppera kostnader. Kan läggas till genom importer, manuellt på projekt eller från standardaktivitetsregistret. |
Kalkylerad kostnad |
Den ursprungliga beräknade kostnaden för projektet. Kan inte ändras efter att den skapats. |
Justerat |
Justering på den ursprungliga beräkningen. Justeringar kan göras manuellt genom att ändra denna kolumn, produktionsbudgeten, kvantitet eller enhetskostnad. |
Produktionsbudget |
Kalkylerad kostnad + justering. Det här är budgeten du arbetar med i prognosen. |
Kod |
En kod som beskriver resursen. |
Beskrivning |
Text som beskriver den specifika budgetraden. |
Kontotyp |
Kategori som beskriver vilken typ av konto som används. Kan ställas in i kontoplanen. |
Mängd |
Mängd av resurs. |
Enhet |
Enhet av resurs. |
Kostn/enh |
Enhetskostnad — kostnaden för varje enhet. |
Notering |
Ytterligare information om budgetraden. Sökbar via filter. |
Ändrad av |
Vem som gjorde den senaste ändringen av det budgeterade kontot. |
Ändrad |
Datum för den senaste ändringen av kontot i budgeten. |
Verktygsfältet
Fliken Kostnader visar verktygsfältet med revisionsval och budgetfunktioner.
I verktygsfältet under budgetfliken finns ett antal knappar med följande funktioner:
Nytt |
Skapar en ny rad i budgeten där du kan lägga in en kalkylpost. |
Spara |
Sparar dina ändringar. |
Ta bort |
Tar bort en eller flera rader från budgeten. |
Revision |
Rullgardinsmeny för att växla mellan olika budgetrevisioner. |
Lägg till budgetrad |
Lägg till en budgetrad med möjlighet att hämta resurser från prislista eller timpriser. |
Redigera budgetrad |
Redigera en budgetrad med möjlighet att hämta resurser från prislista eller timpriser. |
Skapa budget från |
Två alternativ:
|
Slå ihop rader |
Sammanfogar valda rader till den minsta gemensamma nämnaren och uppdaterar den raden med din inmatning. Används ofta för att sänka detaljnivån vid inköp av en tjänst istället för att utföra den själv. |
Ändringslogg |
Loggar varje ändring i budgeten — från skapande till uppdatering och borttagning av rader. Full spårbarhet på radnivå, inklusive datum och tid ner till minuten för när ändringen gjordes. |
Saknas i Budget |
En dialog som visar potentiella fel i din budget. Visar data från Next som inte kan kopplas till en motsvarande budgetrad. |
Sammanställning |
En dialog som summerar data i din budget. Visar summerade vyer av resurser, konton eller aktiviteter och ger dig möjlighet att uppdatera specifik data. |
Skapa inköp |
Skapar inköpsposter eller inköpsrader på ett befintligt inköp. |
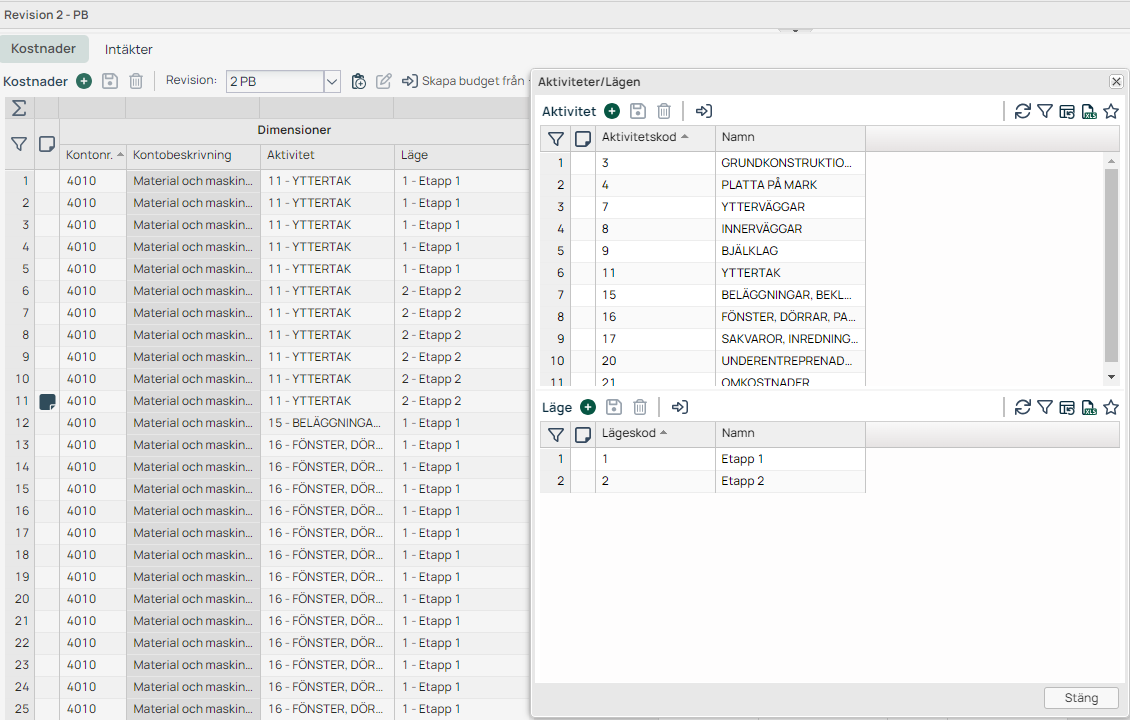
Aktiviteter/Läge |
Projektregister över tillgängliga aktivitets- och lägeskoder. |
Skriv ut |
Skriver ut en PDF-rapport. |
Skapa budget
I budgetfliken anger du din budget. Du kan lägga till budgetrader manuellt med ett konto och en kalkylerad kostnad, men vi rekommenderar att du importerar budgeten från en kalkyl. Du kan importera kalkyler från Wikells och BidCon eller via Excel. I Wikells finns ett exportalternativ till Next Project och i BidCon finns ett alternativ att exportera resursdata (.SKV).
Glöm inte att ange en budget på både fliken Kostnad och fliken Intäkt!
Importera budget från fil
Du kan importera kalkyler från Wikells och BidCon eller via Excel. I både Wikells och BidCon finns exportmöjlighet till Next Project.
Kalkylimport
För att starta importen klickar du på Skapa budget från och väljer sedan Kalkyl.
Budgetdialog — välj källa via knappen 'Skapa budget från'.
I dialogen för kalkylimport kan du dra och släppa en fil eller ladda upp den via utforskaren. I den här importen stöds endast formaten .SKV och .TXT.
Dialog för kalkylimport — ange kontomappning och ladda upp fil innan du fortsätter.
När filen har laddats upp kan du byta kontomappning (se mer under avsnittet Kontomappning). Utifrån kontomappningen föreslår systemet ett konto för arbetskostnad (Konto för lön), vilket du kan byta i det här steget. Importen känner också av vilket system filen kommer ifrån och ger förslag på vilken data som kan användas som aktivitet i Next. Klicka på Fortsätt så läses filen in och bearbetas.
Dialogrutan 'Importera kalkyl' — konfigurera kontomappning och aktivitetsmappning innan import.
Eftersom det är en fil från ett känt system matchar Next automatiskt rätt kolumn i filen mot rätt kolumn i Next. Du har sedan möjlighet att justera den här matchningen.
Det kan ibland vara nödvändigt om det finns konton eller enheter som Next inte känner till. Konton matchas mot den kontomappning du valde vid importen och mot Next kontoplan. Hittas ingen bra matchning kan du själv matcha konto i filen mot konto i Next.
Matchning av fält behöver inte göras i det här steget — det går att hoppa över. Vi rekommenderar dock att du gör matchningen så tidigt som möjligt i importen.
Steget 'Matcha kolumner' vid kalkylimport — notera varningar om omatchade värden.
Efter matchningssteget kan du granska posterna. Här har du möjlighet att redigera din importdata på liknande sätt som i Excel.
Steget 'Granska poster' i importguiden — kontrollera fel innan slutförd import.
Next informerar dig också om eventuella fel som hindrar systemet från att läsa in data, och du kan rätta felen direkt i det här steget. Det kan dyka upp ett felmeddelande som säger "Massivt fel" — det uppstår om det finns väldigt många felaktiga rader i den data som ska importeras. I så fall rekommenderar vi att du avbryter importen, identifierar felkällan och rättar den innan du gör om importen.
En vanlig felkälla är att kontomappningen inte stämmer överens med kalkylfilen, eller att fel kontomappning valdes i början av importen.
Steget Granska poster visar rader med fel som kräver åtgärd innan import slutförs.
När det inte längre finns några fel kan du skicka in din data.
Bekräftelsedialog med val att gå tillbaka eller skicka in uppgifter.
I importens sista steg visas en förhandsgranskning av de budgetrader som kan importeras. Du kan fortfarande redigera importen via importalternativen. Där kan Next ta bort rader med nollbelopp samt summera lika rader. Vid summering av rader finns även val för att ta bort viss information på rader för att dessa ska gå att summera. Data som kan tas bort är aktivitet och läge samt kod och beskrivning för de olika resurstyperna i Next.
Dialogen 'Importera kalkyl' — notera importalternativen innan sparande.
Om det redan finns en budget i systemet visas en dialog när du ska spara importen. Där kan du antingen radera den befintliga budgeten eller göra en kompletterande inläsning av nya rader.
Varningsdialogruta — notera att åtgärden inte kan ångras.
Excel/Data
Via Excel-importen kan du hämta in en budget från i princip vilket kalkylprogram som helst, genom att lägga in exporterad data från kalkylsystemet i en Excel-fil. Filen ska endast innehålla en typ av data per kolumn, men i övrigt hanterar Next importfilen oavsett namngivning och kolumnordning.
För en ännu enklare import finns det en mall att ladda hem på importens första sida.
Filformat som stöds av importen är XLS(X), CSV, TSV, XML och JSON.
Förutsättningen för att kunna importera en Excel-fil är att kontonumret och projektnumret finns uppsatt i Next. Så länge du har det på plats kan du läsa in en fil från i princip vilket program som helst via Excel-importen.
För att läsa in en fil drar och släpper du den — eller väljer den via utforskaren — i dialogen.
Importguiden, steg 1: välj filformat eller ladda upp via drag-och-släpp.
Om filen innehåller flera blad väljer du de blad som ska importeras. Välj sedan vilken rad i filen som innehåller rubriker — de används i nästa steg för att matcha data i filen mot Next.
Rubrikval-steget i importguiden — bekräfta eller välj rubrikrad innan du fortsätter.
Om du använder mallen från Next matchas kolumnerna automatiskt. Next försöker även matcha kolumner i andra filer, och om någon kolumn saknar matchning kan du göra det manuellt i det här steget.
För vissa kolumner går det också att matcha data i filen mot specifik data i Next — till exempel konto, enhet och aktivitet. Det är inte obligatoriskt att matcha varje konto mot ett motsvarande konto i Next, men vi rekommenderar att du gör det i det här steget eller avbryter importen och uppdaterar grunddatan i filen eller Next.
Steget 'Matcha kolumner' — notera varningen att inte alla värden matchas.
Efter matchningssteget kan du granska posterna och redigera din importdata på liknande sätt som i Excel.
Next informerar dig också om eventuella fel som hindrar systemet från att läsa in data, och du kan rätta felen direkt. Det kan dyka upp ett felmeddelande som säger "Massivt fel" — det uppstår om det finns väldigt många felaktiga rader i den data som ska importeras. Rekommendationen är att avbryta importen, identifiera felkällan och rätta den innan du gör om importen.
Steget 'Granska poster' i importguiden — notera felmarkerade rader innan import slutförs.
Projektkortet
När budgeten är inlagd i Next fylls projektkortet på med budgeterade värden. Se raden Budget i rutan till höger i bilden nedan.
Sektionen Nyckeltal och fakturering visar jämförelse mellan budget, bokfört och prognos.
Budgetera timmar
För att budgetera timmar behöver raden i budgeten uppfylla följande krav:
Kontot behöver ha attributet arbete (detta sätts i kontoplanen).
Enheten ska vara timmar.
Det ska finnas en mängd.
Om alla tre kraven är uppfyllda visas budgeterade timmar i prognoskolumnen Aktuell budget/Budget timmar.
Aktivitet och läge
När importen är slutförd lägger Next upp importerade dimensioner under projektregistret för Aktiviteter/Lägen. Här kan du lägga till fler dimensioner manuellt eller hämta dem från företagets standardregister.
Aktiviteter/Lägen-panelen öppnad vid budgetkostnader — notera tillgängliga dimensioner.
Budgetrevisioner
Du kan skapa nya revisioner av en budget i Next. Endast den senaste budgeten är redigerbar, och det är den senaste budgeten som prognosen använder som underlag. Du kan också låsa den senaste budgetrevisionen via låsknappen.
En budgetrevision kan ha ett namn och en kommentar. Varje revision visar även när den upprättades och reviderades, samt av vem.
Revisionsdetaljvy — notera fälten för upprättad och reviderad information.
Kontomappning / Kalkylimport
Kalkylimport-fliken visar mappning, konton, yrkesroller och speciella konton.
Under fliken Administration – Integrationer – Kalkylimport kan du skapa olika mappningar för kalkylfiler. Den mappning som ska användas väljer du via importen.
Mappningen består av Konton, Yrkesroller och Speciella konton.
Konton |
Konto |
Konto i kalkylsystemet. Kan förekomma en gång. |
Konton |
Konto i Next |
Konto i Next kontoplan. Kan förekomma flera gånger. |
Yrkesroller |
Roll |
Kod för arbete i kalkylsystemet. |
Yrkesroller |
Yrkesroll i Next |
Kod i registret Timpriser. |
Speciella konton |
Kontotyp |
Konto för arbete används om yrkesroll inte kan matchas. |
Speciella konton |
Konto i Next |
Ett konto i Next kontoplan. |
Rättigheter
Typ av rättighet |
Namn |
Kommentar |
MODULRÄTTIGHETER |
Bokf kostnad/intäkt / Ändra Aktivitet/Läge |
Ger användaren rättighet att justera kolumnerna Aktivitet och Läge. |
MODULRÄTTIGHETER |
Budget |
Ger användaren rätt att hantera budgetmodulen. |
MODULRÄTTIGHETER |
Budget / Lås budgetrevision |
Ger användaren rätt att låsa och låsa upp en budgetrevision. |
MODULRÄTTIGHETER |
Inköp |
Ger användaren rätt att skapa inköpsposter och rader via budgetmodulen. |
MODULRÄTTIGHETER |
Prognos |
Ger användaren rätt att skapa, redigera, låsa och ta bort prognoser. |
ADMINISTRATIVA RÄTTIGHETER |
Aktivitetsbaserad budget och prognos |
Aktiverar kolumnerna Aktivitet och Läge i Next. |
ADMINISTRATIVA RÄTTIGHETER |
Administrera aktivitet |
Åtkomst till registret. |
ADMINISTRATIVA RÄTTIGHETER |
Administrera läge |
Åtkomst till registret. |
Register
Administration / Ekonomi |
Aktivitet |
Standardregister för aktivitetskoder och namn. |
Administration / Ekonomi |
Läge |
Standardregister för aktivitetskoder och namn. |
Administration / Inställningar / Typer |
Kontotyp |
Namngivning av kontotyper. Används vid kalkylimporten för summering av rader och visas i budgeten. |
Uppsättning projekt och återrapportering
Dimensionerna aktivitet och läge finns på alla rader som genererar en kostnad — orderrader, timmar och bokförda kostnader — precis som dimensionen konto. Dimensionerna återfinns även i inköpsmodulen och E-invoice.
Till skillnad från konto finns dessa dimensioner sällan i ekonomisystemet. För att underlätta för dig och se till att kostnader hamnar på rätt aktivitet och läge har Next byggt en lösning där kostnader automatiskt konteras på aktivitet och/eller läge, om detta är uppsatt på en arbetsorder eller ÄTA.
Om arbetsorder och ÄTA redan förs över till ekonomisystemet räcker det med att sätta upp dimensionerna på arbetsordern — då får kostnadsrader konteringen per automatik. Konteringen kan manuellt ändras på respektive rad.
Övriga inställningar
Det går att bestämma ett specifikt konto där ÄTA-intäkter ska visas i prognosen. Den här inställningen heter PrognosisRevenueAccount.
Nyheter – senaste uppdateringar från release notes
Sammanfattning av förändringar och förbättringar hämtade från Next Projects release notes.
2026
Maj 2026
- Vi har gjort justeringar för att förbättrat prestanda i de fall man har många aktiviteter och lägen i sin databas
April 2026
- Aktivitet och Läge har lagts till i Bokf kostn/Int – Intäkter och visas på samma sätt som i Bokf kostn/Int – Kostnader. Kolumnerna är dolda vid release och kan aktiveras via Visa/Dölj kolumner
Mars 2026
- Nu är det möjligt att ändra aktivitet och läge på bokförda kostnader, bokförda timmar och orderrader även efter att de fakturerats, förutsatt att användaren har rätt behörighet
- Avsnittet Fortsätt påbörjade aktiviteter på startsidan i mobilappen har förtydligats. Kategorier, såsom Arbetsorder och Dagboksblad, har lagts till. Om en aktivitet gäller Grundåtagandet visas nu projektnamnet istället för ordet Grundåtagande, vilket gör det enklare att identifiera vilket projekt aktiviteten tillhör
- Fälten Aktivitet och Läge i Kontering i e-Invoice visas nu korrekt och har inte längre något visningsfel
Februari 2026
- Lagt till stöd för att välja “SorteringsSiffra” som läge vid import av Wikells‑fil i budget, vilket automatiskt tillämpar den på budgetrader och gör det möjligt att skapa nya lägen om de inte redan finns
- Aktiviteterna sorteras nu efter aktivitetsnummer på kundfakturor skapade från Betalplan
Tidigare uppdateringar
2025
December 2025
- En faktura med skatteavdrag för ROT eller Grön Teknik kan nu inte låsas om den inte innehåller antingen ett fastighetsnamn ELLER bostadsrättsföreningens nummer + lägenhetsnummer
November 2025
- I nya mobilen är det nu möjligt att ändra aktivitet och läge på arbetsorderrader.När en tidspost ändras kommer relaterade artiklar att ärva dessa värden från tidsposten
Oktober 2025
- Vid kopiering av tid så kommer plats och aktivitet att visas enligt den kopierade posten
September 2025
- Visar nu arbetsorderinformation även i redigeringsläget i Dagbok
- Innan sommaren släpptes möjligheten att visa kalkylerade mängder på orderrader. Nu justeras lite så att kalkylerad mängd visas tydligare och inte bara i editeringsläge
Augusti 2025
- Åtgärdad ett fel där punkter från en checklista i arbetsorder i ett visst läge kunde visas felaktigt i checklista i ÄTA
Juni 2025
- Justerat en visuell bugg där knappen för att rensa aktivitet och läge visades på fel plats
Maj 2025
- Löst så att ”Kontakt beställare” inte kan ändras i betalplan efter att slutfaktura skickats. Allt övrigt är endast i read only läge men via knappen med prickar kunde man tidigare komma åt att byta kontakt felaktigt
Mars 2025
- Åtgärdat problem med kolumnbredder som i vissa lägen inte matchade rubrikerna i projektöversikten
- Aktivitet och Läge är nu synliga och informationen hämtas vid tidsregistrering från arbetsorder vid skapande av tid
Februari 2025
- Tillgängliggjort rapportering av Aktivitet och Läge vid rapportering av tid när man arbetar med budget
2024
Oktober 2024
- Går nu att filtrera Aktivitet och Läge med urvalet "ej lika med"
Augusti 2024
- I budget så har kolumn för Kontobeskrivning lagts till samt att Läge, för de som har Aktivitetsbaserad budget och prognos aktivt, lagts till i rullisten i Sammanställningen
Juni 2024
- Kontraktsbelopp kan nu justeras via ett nytt fält, Justering. Justering-fältet kommer att aktiveras för redigering när en ny revidering av betalplanen skapas och det finns minst en faktura kopplad till betalplanen. Fältet kan endast uppdateras en gång per revidering. När justeringsvärdet uppdateras kommer diffvärdet att motsvara justeringsbeloppet. I detta skede behöver användaren justera betalningsvärdet i befintliga aktiviteter eller lägga till en ny aktivitet så att betalningen kan anpassas till det nya totala kontraktsbeloppet (Kontraktsbelopp + Justering). Mer information finner du på Helpdesk
April 2024
- Nu finns det möjlighet att skapa aktiviteter från budget i betalplanen för er som har aktiverat Aktivitetsbaserad budget & prognos i ert Next project
Februari 2024
- Vi har lagt till kolumn för kontonummer i Betalplan, kontot används när aktiviteten faktureras